Search
  �Create Your Own Solution
 
 
 
CL-4000, 1 or 4 HDSDI / HDMI to QAM inserter DVB-T /DVB-C or IP
CL-3000, HD-SDI or SD-SDI to QAM inserter
CL-2000, HD Component Video or VGA Video to QAM Inserter
CL-12, 1 Video 2 or 4 or 8 Audio over fiber for up to 150Km Broadcast
CL-12HD, 1 Video 2 Audio 1 ASI or 1 HD/SD -SDI to fiber
CL-12SC, 1 Video 2 Audio 1 subcarrier (4.5Mhz) Audio over fiber
CL-24, 2 channels Fiber Optic Video and 4 simplex audio Transmitter and Receiver
CL-48, 4 Channel Video 8 Audio Fiber Optic Transmitter / Receiver up to 120Km
CL-816, CL-816, 8 Baseband Video/16 Audio Fiberoptic Video Multiplexer
CL-1632, 16 Baseband Video/32 Audio Fiberoptic Video Multiplexer
CL-1250V, Fiberoptic Gigabit Ethernet Video/Audio Multiplexer
CL-1250VHD, Gigabit Ethernet , Video/Audio ASI - SDI , HDTV fiber optic Multiplexer
CL-10V, 10 Channel Video Fiberoptic Multiplexer
CL-270, 1-16 DVB ASI video or SDI video Fiberoptic Transport
CL-350, MPEG Transport Stream Converter
CL-350S, MPEG Transport Stream Fiberoptic Converter
CL-110, MPEG-2 Digital Video Decoder
CL-220, MPEG-2 Digital Video Encoder
CL- ASI2IP, bi-directional ASI over IP converter , IP over ASI converter
CL-LBAND, L-Band 900-2100Mhz RF Transmitter/Receiver
CL-5000VA, Video/Audio Card Module
CL-5000DVB, DVB-ASI/SMTPE 310M Card Module
CL-FOS, Automatic and Manual optical redundant failover switch 1×2, 2×1 or 2×2
CL-DVI2IP, DVI or VGA over IP High Definition Encoder and Decoder
CL-HDMI2IP, HDMI to IP High definition Encoder
CL-HDMI-RF, HDMI true 1080p High definition wireless transmission
CL-HD-ENC, HD Video / Audio - MPEG4 h.264 Encoder
CL-12ASI2I, 12ASI to IP converter
CL-ASI2IP, ASI to IP and IP to ASI converter
CL-870-T, 1310 or 1550nm Direct Modulated AGC Optical Transmitter
CL-870-R-2, Optical CATV RF Reciever with Dual Internal Redundancy
CL-RF-SW, 2×1 RF switch, with its high resolution to the RF monitor
CL-ASIMUX, 8 x 1 DVB ASI Transport Stream Multiplexer
CL-MPEG224, MPEG-2 to MPEG-4 Transcoder
CL-MPEG422, MPEG-4 to MPEG-2 Transcoder
CL-4100, HD/SD - SDI to ASI Real time Encoder Converter
CL-4SD-ENC, (4 in 1) 4 channel Baseband Video/Audio MPEG-2 encoder with DVB ASI and IP output.
CL-ASI2DS3, ASI over DS3 line Transport Uni-directional, Bi-derectional
CL-HDSDI, Uncompressed HD-SDI, SD-SDI, ASI Video Audio Over Fiber
CL-ASI-DA, 2, 4, 8, 16 ASI , SDI ,SMPTE310M Distribution Amplifier
CL-HD-DEC, HD Video / Audio - MPEG4 h.264 Decoder
CL-SD-ENC, IP and ASI TS Encoder with SD-SDI and Baseband Video / Audio input
CL-ASI2E1, ASI to 4 E1 converter and 4 E1 to DVB-ASI
CL2000S, VGA RGB Video to QAM Inserter with Built in Resolution Scaler
�Model�� CL-12IP2AS�
CL-12IP2AS, IP to up to 12 ASI converter

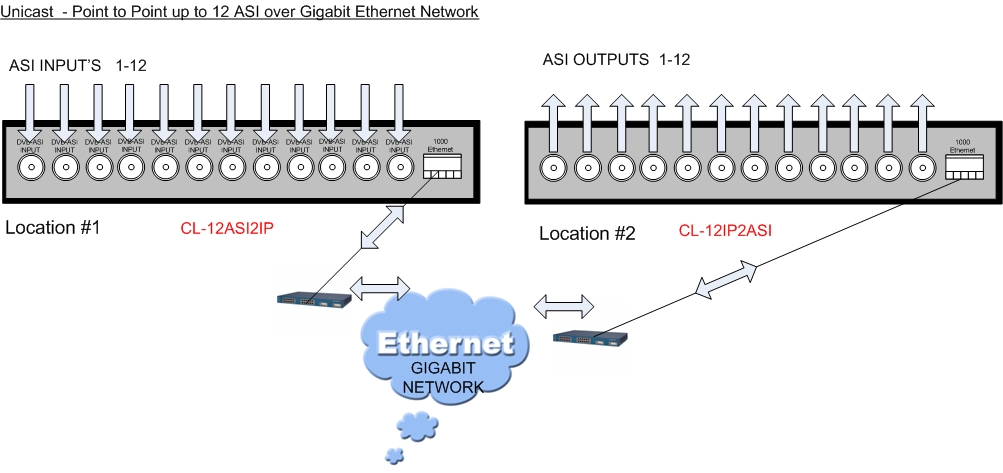
12 Channel IP Stream to DVB-ASI Ethernet Gateway

CL-12IPASI is an IP to 12 ASI Gigabits gateway. It receives IP stream and recovers UDP database and output it through the ASI output interfaces. It outputs 12 ASI.

Together with CL-12ASI2IP create link over the Gigabit Ethernet network for transporting
12 independent DVB-ASI transport streams from place to place.



For Sales Inquiries please contact us today: Contact Us!

Features
• Supports IP to ASI one-way conversion
• Supports double GE ports, and inputs 1Gps data
• Supports UDP, unicast and multicast mode, and 1GMP V2/V3
• Supports 12 ASI output channel, and each channel has two ASI ( the same data) interfaces
• The maximum conversion channel of IP to ASI is 12, and the maximum bit-rate in each channel is 96Mbps, the maximum total bit-rate is 840Mbps
• Supports to eliminate the IP transport shake, and can correctly restore the PCR of TS stream
• Keyboard and NMS operation

 



Features




Example Aplication





Model Selection


CL-12IP2ASI
IP to 12 ASI converter (Receiver -decoder)
CL-IP2ASI
12 ASI to IP converter (Transmitter -Encoder)


Specifications


Standards
Input - Two 1000M network serial input interfaces,RJ45 interface
Output - 12 ASI output, and each channel has two BNC interfaces

Transfer Protocol
Input - TS over UDP,unicast and multicast
output - DVB-ASI

Bit-rate
Max of each channel is 96Mbps
Max total bit-rate is 840Mbps
Dimension(WxLxH) - 482mm×410mm×44mm
Weight - 4kg
Temperature - 0~45C(working ),-20~80℃(storage)
Power supply - 100~240VAC,50/60Hz
Power consumption - 22W











 
 
Go back to home page Previous page Back to top
Search
Company : News : Solutions : Technology : Support : Clients : Contact Us