Search
  �Create Your Own Solution
 
 
 
CL-4000, 1 or 4 HDSDI / HDMI to QAM inserter DVB-T /DVB-C or IP
CL-3000, HD-SDI or SD-SDI to QAM inserter
CL-2000, HD Component Video or VGA Video to QAM Inserter
CL-12, 1 Video 2 or 4 or 8 Audio over fiber for up to 150Km Broadcast
CL-12HD, 1 Video 2 Audio 1 ASI or 1 HD/SD -SDI to fiber
CL-12SC, 1 Video 2 Audio 1 subcarrier (4.5Mhz) Audio over fiber
CL-24, 2 channels Fiber Optic Video and 4 simplex audio Transmitter and Receiver
CL-48, 4 Channel Video 8 Audio Fiber Optic Transmitter / Receiver up to 120Km
CL-816, CL-816, 8 Baseband Video/16 Audio Fiberoptic Video Multiplexer
CL-1632, 16 Baseband Video/32 Audio Fiberoptic Video Multiplexer
CL-1250V, Fiberoptic Gigabit Ethernet Video/Audio Multiplexer
CL-1250VHD, Gigabit Ethernet , Video/Audio ASI - SDI , HDTV fiber optic Multiplexer
CL-10V, 10 Channel Video Fiberoptic Multiplexer
CL-270, 1-16 DVB ASI video or SDI video Fiberoptic Transport
CL-350, MPEG Transport Stream Converter
CL-350S, MPEG Transport Stream Fiberoptic Converter
CL-110, MPEG-2 Digital Video Decoder
CL-220, MPEG-2 Digital Video Encoder
CL- ASI2IP, bi-directional ASI over IP converter , IP over ASI converter
CL-LBAND, L-Band 900-2100Mhz RF Transmitter/Receiver
CL-5000VA, Video/Audio Card Module
CL-5000DVB, DVB-ASI/SMTPE 310M Card Module
CL-FOS, Automatic and Manual optical redundant failover switch 1×2, 2×1 or 2×2
CL-DVI2IP, DVI or VGA over IP High Definition Encoder and Decoder
CL-HDMI2IP, HDMI to IP High definition Encoder
CL-HDMI-RF, HDMI true 1080p High definition wireless transmission
CL-HD-ENC, HD Video / Audio - MPEG4 h.264 Encoder
CL-12IP2AS, IP to up to 12 ASI converter
CL-ASI2IP, ASI to IP and IP to ASI converter
CL-870-T, 1310 or 1550nm Direct Modulated AGC Optical Transmitter
CL-870-R-2, Optical CATV RF Reciever with Dual Internal Redundancy
CL-RF-SW, 2×1 RF switch, with its high resolution to the RF monitor
CL-ASIMUX, 8 x 1 DVB ASI Transport Stream Multiplexer
CL-MPEG224, MPEG-2 to MPEG-4 Transcoder
CL-MPEG422, MPEG-4 to MPEG-2 Transcoder
CL-4100, HD/SD - SDI to ASI Real time Encoder Converter
CL-4SD-ENC, (4 in 1) 4 channel Baseband Video/Audio MPEG-2 encoder with DVB ASI and IP output.
CL-ASI2DS3, ASI over DS3 line Transport Uni-directional, Bi-derectional
CL-HDSDI, Uncompressed HD-SDI, SD-SDI, ASI Video Audio Over Fiber
CL-ASI-DA, 2, 4, 8, 16 ASI , SDI ,SMPTE310M Distribution Amplifier
CL-HD-DEC, HD Video / Audio - MPEG4 h.264 Decoder
CL-SD-ENC, IP and ASI TS Encoder with SD-SDI and Baseband Video / Audio input
CL-ASI2E1, ASI to 4 E1 converter and 4 E1 to DVB-ASI
CL2000S, VGA RGB Video to QAM Inserter with Built in Resolution Scaler
�Model�� CL-12ASI2I�
CL-12ASI2I, 12ASI to IP converter

12 Channel DVB-ASI to IP Ethernet Gateway

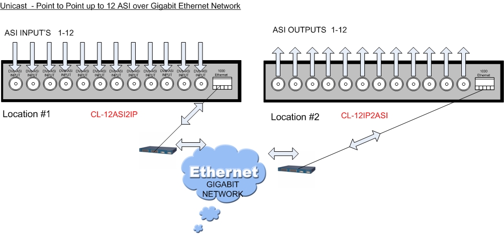
CL-12ASI2IP is a 12 independent ASI or a IP Gigabit Ethernet gateways. It can work together with CL-12IP2ASI for transporting up to 12 ASI signals over an Ethernet network.

The CL-12ASI2IP converts and transmits up to 12 ASI-MPEG2 TS streams into 1 IP output stream,

Together with CL-12IP2ASI it can a create link over the Gigabit Ethernet network, for transporting
12 independent DVB-ASI transport streams from place to place .

For Sales Inquiries please contact us today: Contact Us!

Features:
Supports ASI to IP one-way conversion
Supports one GE serial port, and inputs 1Gps data
Supports UDP, unicast and multicast mode
Supports maximum 12 channel ASI to IP conversion channels, and the maximum bit-rate in each channel is 108Mbps, the maximum total bit-rate is 800Mbps
Keyboard and NMS operation



Features




Example Aplication





Model Selection


CL-12IP2ASI
IP to 12 ASI converter (Receiver -decoder)
CL-12IP2ASI
12 ASI to IP converter (Transmitter -Encoder)


Specifications


Standards
Input - 12 channels ASI input interfaces
Output - One GE output ports,RJ45 interface
Transfer protocol :
Input DVB-ASI
Output - TS over UDP,unicast and multicast

Bit-rate
Max of each channel is 108Mbps
Max total bit-rate is 800Mbps

Dimension (WxLxH) - 482mm×410mm×44mm
Weight - 4kg

Power supply - 100~240VAC,50/60Hz
Power consumption - 20W







 
 
Go back to home page Previous page Back to top
Search
Company : News : Solutions : Technology : Support : Clients : Contact Us